How to Set Up GNS3 with FRRouting (FRR) – A Free & Legal Home Lab for BGP, OSPF, and VXLAN
By Fathalla Ramadan | March 2026 If you’ve outgrown Cisco Packet Tracer and want to practice real BGP, OSPF, IS-IS, or even VXLAN-like overlays—but don’t have access to Cisco IOS or a corporate lab—this guide is for you. You’ll learn how to build a free, legal, and sustainable home lab using GNS3 + FRRouting (FRR)—an […]
From Packet Tracer to GNS3: When to Make the Switch (2026 Guide)
If you’ve been learning networking with Cisco Packet Tracer, you’re on the right path. It’s free, beginner-friendly, and perfect for mastering CCNA fundamentals. But at some point, you’ll hit its limits! and wonder: “Should I move to GNS3? And when?” After training engineers across Egypt, Saudi Arabia, and Bahrain for over 35 years, I’ve seen […]
How to Add Windows VMs to GNS3 (Step-by-Step for CCNA Labs)

By Fathalla RamadanMarch 2026 Tested on Windows 10/11 with VirtualBox – Free & Legal If you want to build realistic enterprise labs—like a client PC talking to a Windows Server through a Cisco router, you can add Windows VM to GNS3. This guide shows you how using free tools only, no piracy. Works with Windows […]
Cisco IOS in GNS3: What’s Legal, What’s Available (2026)

By Fathalla RamadanMarch 2026 Many CCNA learners ask: “Can I run real Cisco IOS in GNS3 using free images from Cisco DevNet?” The short answer: It’s complicated—and the landscape has changed. In this guide, I’ll clarify: This isn’t the “easy download” post you might hope for—but it’s the truth, based on testing and Cisco’s current […]
How to Fix GNS3 Nested Virtualization on Windows 11 (Step-by-Step)
By Fathalla RamadanFebruary 2026 If you’ve installed GNS3 on Windows 11, launched a router—and seen it stuck at “Starting” or showing “Nested virtualization not available”—you’re not alone. This is one of the most frequent issues I hear from students in Cairo, Riyadh, Manama, and beyond. The good news? It’s not your fault, and it’s 100% […]
Lab 14.1: BGP Multi-Homing Simulation in GNS3 (Step-by-Step)
By Fathalla RamadanMarch 2026 How do enterprises stay online when one ISP fails?The answer: BGP multi-homing. In this lab, you’ll simulate a realistic dual-ISP architecture—just like those used by banks, cloud providers, and critical infrastructure worldwide. You’ll configure an Enterprise-Edge router to connect to two ISPs, advertise its internal network, and maintain connectivity even if […]
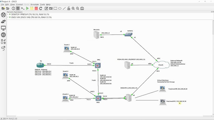
GNS3 + Real Routing Labs on Windows: A Practical Guide for Global Learners
By Fathalla RamadanMarch 2026 If you’ve outgrown Cisco Packet Tracer and want to practice BGP, advanced routing, or automation, you’re ready for more powerful tools. But setting up realistic labs on Windows—especially with non-English settings—can feel overwhelming. This guide shows you how to run real networking scenarios on Windows using free, legal, and sustainable methods—without […]
